Lineær posisjon

Header Image
Project:
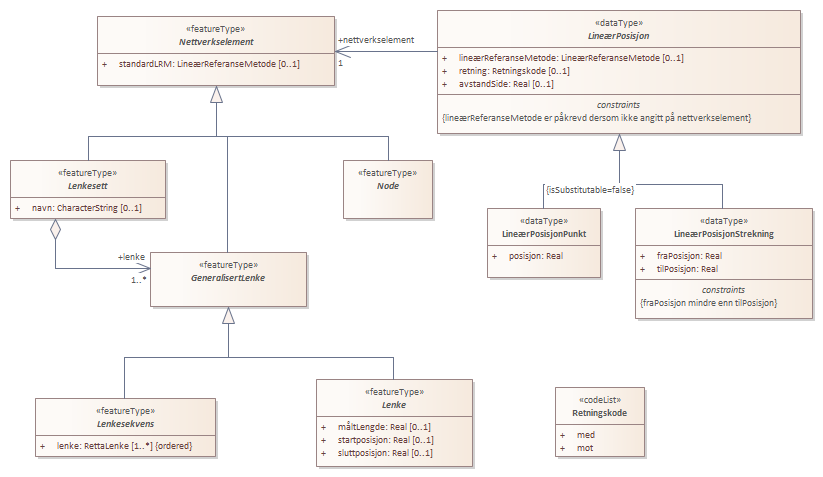
Lineær posisjon : Class diagram
Created: 30.09.2015 00:00:00
Modified: 19.10.2022 16:13:45
Project:
Advanced: